Metainformationen zur Seite
Leihvertrag anlegen
Einen neuen Leihvertrag anlegen
Um einen neuen Leihvertrag anzulegen, gehen Sie folgendermaßen vor:
1. Erzeugen Sie über die Schaltfläche
Neuen Datensatz hinzufügen einen neuen Datensatz. Nachdem Sie die Schaltfläche
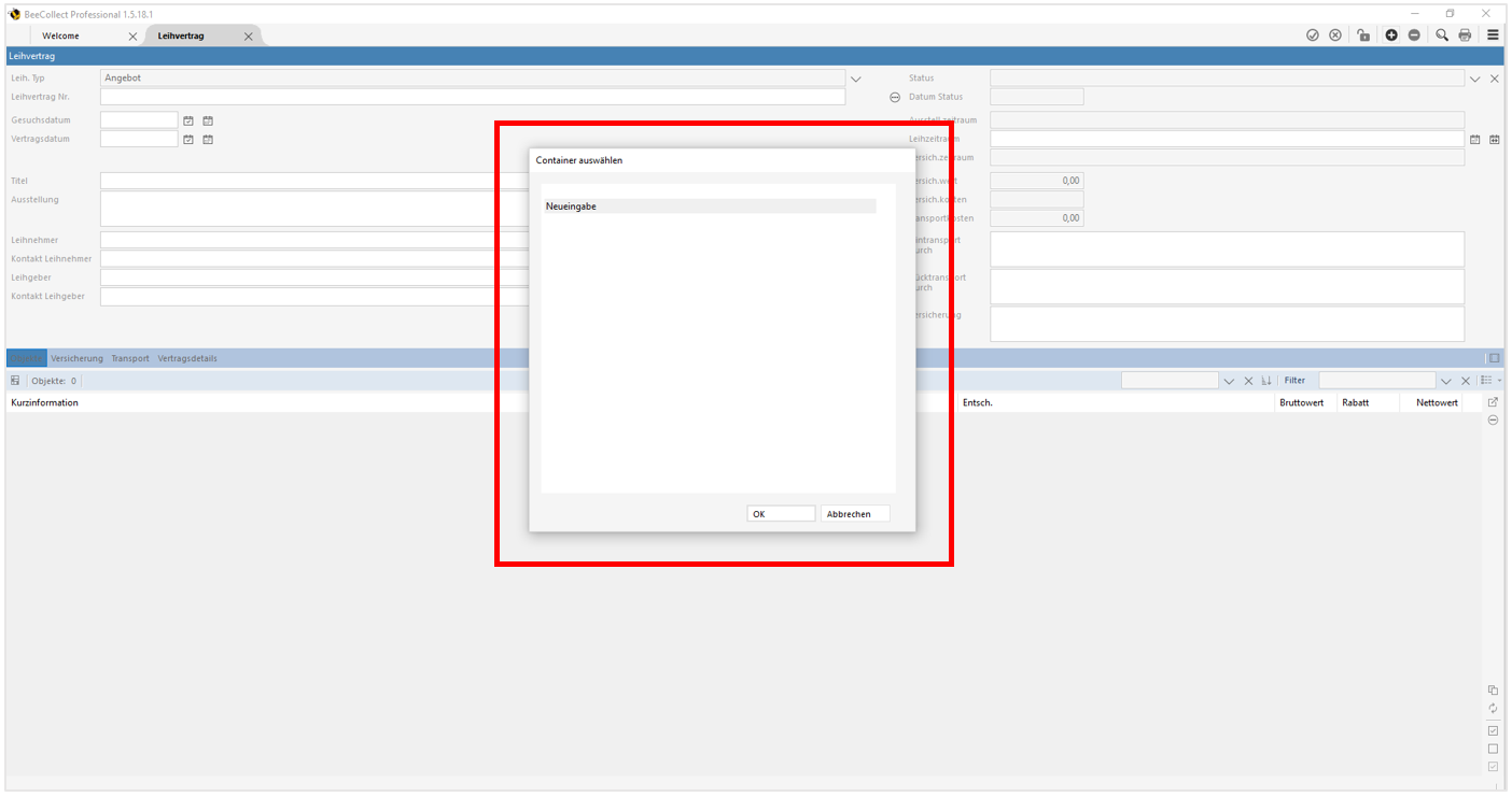
Neuen Datensatz hinzufügen betätigt haben, öffnet sich das Fenster Container auswählen.
Die Zuweisung eines Daten-Containers dient dazu, die Datensätze eines Moduls zu Gruppen zusammenzufassen. Darüber hinaus dient sie der Rechteverwaltung. Durch die Zuweisung eines Containers wird definiert, welche Benutzer*innen die Leihverträge im Modul Leihvertrag sehen und bearbeiten können.
2. Wählen Sie den Container, dem Sie den neuen Leihvertrag zuordnen möchten und bestätigen Sie Ihre Auswahl mit OK.
Nachdem Sie Ihre Auswahl mit OK bestätigt haben, öffnet sich ein neuer Datensatz. Den Datensatz können Sie nun bearbeiten. Nachfolgend werden Ihnen die wichtigsten Felder und Funktionen des Moduls Leihvertrag beschrieben.
