Metainformationen zur Seite
Ausstellungstexte
Ausstellungstexte verwalten
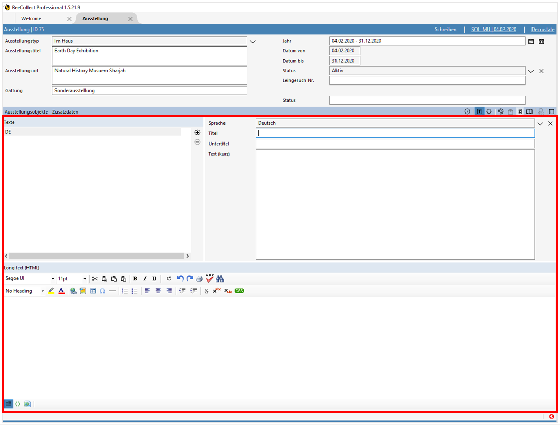
Ausstellungstexte können im Modul Ausstellung auf verschiedenen Ebenen verwaltet werden - auf der Ebene der gesamten Ausstellung, auf der Ebene einer Sektion oder auf der Ebene eines Objektes. Die Herangehensweise und die Funktionen zum Erstellen und Verwalten von Texten ist dabei immer gleich.
Den Text-Editor finden Sie über die Schaltfläche
Texte.
Den Text-Editor auf der Ebene der Ausstellung finden Sie über die Schaltfläche
rechts in der blauen Leiste unter den Stammdaten.
Um den Text-Editor auf der Ebene der Sektionen zu öffnen, klicken Sie auf die gewünschte Sektion in der Ausstellungsstruktur. Die Schaltfläche
finden Sie in der grauen Leiste auf der rechten Seite des Übersichtsfeldes.
Um den Text-Editor auf der Ebene der einzelnen Elemente zu öffnen, klicken Sie auf das gewünschte Element (z.B. Objekt) in der Ausstellungsstruktur. Die Schaltfläche
finden Sie in der grauen Leiste auf der rechten Seite des Übrsichtsfeldes.
Einen neuen Text fügen Sie über die Schaltfläche
Neuen Eintrag hinzufügen hinzu. Über die Schaltfläche
Gewählten Eintrag löschen können Sie den ausgewählten Text löschen.
Folgende Funktionen stehen Ihnen für das Bearbeiten von Texten zur Verfügung:
