Metainformationen zur Seite
BeeCollect Professional Grundlagen
Programm starten
Starten Sie BeeCollect Professional durch Doppelklick auf die Desktop-Verknüpfung, die bei der Installation angelegt wird. Alternativ können Sie das Programm auch über das Windows-Startmenü aufrufen.
In BeeCollect Professional arbeiten Sie immer mit einem individuellen Benutzerkonto, das mit ganz spezifischen Benutzerrechten ausgestattet ist. Damit Sie mit BeeCollect Professional arbeiten können, müssen Sie sich deshalb nach dem Start des Programms mit Ihrem Benutzer anmelden.
BeeCollect Professional bietet zwei Möglichkeiten, wie diese Anmeldung durchgeführt werden kann:
- Automatische Anmeldung: Die Anmeldung in BeeCollect Professional erfolgt automatisch auf der Basis des Windows-Benutzernamens. Sind in der Benutzerverwaltung von BeeCollect Professional die dafür erforderlichen Einstellungen hinterlegt, so wird der Benutzer beim Start des Programms direkt angemeldet. Eine gesonderte Eingabe der Zugangsdaten ist in diesem Fall nicht erforderlich.
- Manuelle Anmeldung: Die Anmeldung in BeeCollect Professional erfolgt manuell. Sind die Einstellungen für die Windows-Authentifizierung nicht aktiviert, so öffnet sich beim Programmstart ein Anmeldefenster für die Eingabe von Benutzername und Kennwort. Nach Bestätigung der Zugangsdaten mit OK erfolgt die Anmeldung in BeeCollect Professional.
Je nachdem, welche der beiden Optionen in der Benutzerverwaltung von BeeCollect Professional für Ihr individuelles Benutzerkonto konfiguriert wurde, werden Sie beim Programmstart automatisch angemeldet oder es erscheint ein kleines Anmeldefenster, in dem Sie Ihre individuellen Zugangsdaten (Benutzername und Kennwort) eingeben können.
Nach erfolgter Anmeldung öffnet sich BeeCollect Professional mit der Startansicht.
Module
BeeCollect Professional setzt sich aus mehreren Modulen zusammen, die jeweils auf unterschiedliche Aufgaben im Kontext der Sammlungsverwaltung spezialisiert sind. Jedes dieser Module verfügt über ein eigenes Arbeitsfenster mit einer auf die zugeordnete Aufgabe abgestimmten Arbeitsumgebung. Die Arbeit mit BeeCollect Professional findet immer im Kontext dieser modulspezifischen Umgebung statt.
Öffnen und Schließen von Modulen
Damit Sie mit BeeCollect Professional bestimmte Aufgaben erledigen können, müssen Sie zunächst das zuständige Modul öffnen. Alle Module von BeeCollect Professional lassen sich über ein zentrales Menü aufrufen.
Dieses Menü ist in der Startansicht bereits ausgeklappt und kann über den Knopf
Menü in der Symbolleiste am rechten oberen Rand des Programmfensters geschlossen und wieder aufgerufen werden. Klicken Sie dazu jeweils einmal auf den Sandwich-Knopf, um das Menü zu schließen oder wieder zu öffnen.
Das Modul Sammlung finden Sie gleich oben links an erster Stelle in der Auflistung der Module. Um dieses Modul zu öffnen, klicken Sie doppelt auf das entsprechende Menü-Icon.
Das Modul Sammlung öffnet sich nun auf einer neuen Registerkarte rechts neben der Startansicht. Bei Bedarf können weitere Module, z.B. Personen / Organisationen oder Literatur, zusätzlich geöffnet werden. Alle geöffneten Module werden nebeneinander als Registerkarten dargestellt. Ein Wechsel zwischen den gleichzeitig geöffneten Modulen erfolgt durch eine der beiden folgenden Optionen:
- Durch das Anklicken der entsprechenden Registerkarte oder
- Die Tastenkombination <ALT>-1 … <ALT>-5, wobei die Ziffer für die jeweils zu öffnende Registerkarte steht.
HINWEIS: Maximal fünf Module können gleichzeitig geöffnet werden, das Öffnen weiterer Module führt zum automatischen Schließen des jeweils zuerst geöffneten Moduls.
Module werden manuell entweder über den Schließen-Schaltknopf
im Reiter der jeweiligen Registerkarte oder über die Tastenkombination <Strg> + <F4> geschlossen.
Alle Module öffnen sich nach dem Start mit einer leeren Datenmaske. Die Startansicht eines Moduls zeigt zwar die verfügbaren Datenfelder und Steuerelemente, diese sind aber inaktiv gesetzt und können deshalb nicht direkt genutzt werden. Damit Sie mit einem Modul arbeiten können, müssen Sie einen bereits vorhandenen Datensatz öffnen (Siehe Datensätze suchen) oder einen neuen Datensatz anlegen (Siehe Datensatz anlegen).
Datensätze suchen
Damit Sie nach dem Aufrufen eines Moduls einen bestimmten Datensatz ansehen oder bearbeiten können, müssen Sie zunächst eine Suche durchführen. Für die Suche nach bereits vorhandenen Datensätzen steht Ihnen auf der rechten Seite des Programmfensters ein eigener Bereich zur Verfügung. Dieser Bereich ist beim Start des Moduls standardmäßig ausgeblendet. Um diesen Bereich einzublenden klicken Sie auf die Schaltfläche
Suchen. Damit öffnen Sie die Seitenleiste Navigieren rechts im Programmfenster.
Die Seitenleiste Navigieren besteht aus mehreren Teilansichten, die für unterschiedliche Recherche-Aufgaben genutzt werden können. Im Folgenden werden die Funktionen der unterschiedlichen Teilansichten am Beispiel des Moduls Sammlung vorgestellt.
Suche
Die Ansicht Suche ist die Startansicht der Seitenleiste Navigieren. Diese Ansicht bietet Ihnen die Möglichkeit, gezielt in einzelnen Datenfeldern zu suchen. Dafür steht Ihnen im Bereich Aktive Suche eine Auswahl von Suchfeldern zur Verfügung.
Welche Datenfelder hier für die Suche angeboten werden, hängt von der Einstellung im Auswahlfeld Aktive Suche ab. Dort ist beim Aufruf der Seitenleiste Navigieren die Standardsuche des zugehörigen Moduls voreingestellt. Direkt unter dem Auswahlfeld Aktive Suche befindet sich eine Eingabemaske mit einer Auswahl von Feldern, die für die Suche genutzt werden können.
Sie können nun eines oder mehrere der dort vorhandenen Felder nutzen, um Ihre Suchkriterien zu definieren. Geben Sie dazu die gesuchten Inhalte in die jeweiligen Suchfelder ein. Sie können darüber hinaus auch kein Suchkriterium definieren, d.h. alle Felder der Suchmaske leer lassen. Eine anschließende Suche findet dann alle Objekte des geöffneten Moduls.
Wenn Sie in der aktiven Suchmaske nicht die Kombination von Feldern finden, die Sie benötigen, können Sie zu einer anderen Suchmaske, die für Ihre Zwecke besser geeignet ist, wechseln. Über die Schaltfläche
im Aufklappmenü des Feldes Aktive Suche können Sie die gewünschte Suchmaske auswählen.
HINWEIS: Welche Suchmasken im Auswahlfeld Aktive Suche zur Verfügung stehen, kann in den administrativen Einstellungen für jedes Modul von BeeCollect Professional konfiguriert werden.
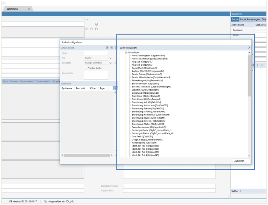
Darüber hinaus besteht die Möglichkeit, weitere Suchfelder auf einer Suchmaske zu ergänzen oder eine neue Suchmaske zu erstellen. Um Suchfelder zu ergänzen, klicken Sie auf die Schaltfläche
Suchfeld hinzufügen rechts neben dem Auswahlfeld Aktive Suche. Markieren Sie anschließend im erscheinenden Dialogfenster Suchfeld auswählen die gewünschten Felder und bestätigen Sie Ihre Auswahl mit OK. Daraufhin schließt sich das Dialogfenster Suchfeld auswählen und die ausgewählten Felder werden unten an die aktive Suchmaske angefügt. Wenn Sie die aktive Suchmaske wieder auf den Ausgangzustand zurücksetzen möchten, klicken Sie auf die Schaltfläche
Suche zurücksetzen rechts neben dem Auswahlfeld.
Um eine neue Suchmaske zu erstellen, klicken Sie auf die Schaltfläche
Suche konfigurieren. Nachdem Sie die Schaltfläche
betätigt haben, öffnet sich das Fenster Suche konfigurieren. Legen Sie über die Schaltfläche
Such-Definition hinzufügen eine neue Suchdefinition an.
Den neu erstellten Datensatz können Sie nun bearbeiten und Ihre eigenen Suchkriterien definieren. Nachstehend finden Sie eine Übersicht der einzelnen Felder mit den jeweiligen Funktionen:
Suchfelder
Im Bereich Suchfelder können Sie beliebig viele Felder zu Ihrer Suchmaske hinzufügen oder entfernen. Ein neues Suchfeld fügen Sie über die Schaltfläche
neuen Eintrag hinzufügen rechts neben dem Datenfeld hinzu. In der erscheinenden Suchfeldauswahl können Sie Ihr gewünschtes Datenfeld suchen und über die Schaltfläche Zuordnen zur Suchmaske hinzufügen.
Wenn Sie die gewünschten Felder Ihrer Suchmaske zugeordnet haben, können Sie die Suchfeldauswahl über die Schaltfläche
schließen.
Mit Klick auf die einzelnen Suchfelder werden im Bereich Details Suchfeld weitere Informationen zum Suchfeld angezeigt. Diese Informationen können Sie bearbeiten. Nachstehend finden Sie eine Übersicht der einzelnen Felder mit den jeweiligen Funktionen:
Um eine Suche mit den in der aktiven Suchmaske festgelegten Kriterien durchzuführen, klicken Sie bitte auf die Schaltfläche Suche starten direkt unter der Suchmaske.
Die zu Ihren Suchkriterien gefundenen Datensätze werden im Ergebnisbereich unter der Suchmaske angezeigt. Die standardmäßige Darstellung erfolgt in Form einer Liste mit mehreren vorkonfigurierten Spalten.
Die Anzeige der Suchergebnisse kann auch in Form eines Vorschaubildes mit der Inventarnummer als Bildunterschrift erfolgen. Um die Darstellung der Suchergebnisse auf Vorschaubilder umzustellen, klicken Sie auf die Schaltfläche
Anzeige ganz rechts in der blauen Symbolleiste direkt über dem Anzeigebereich der Suchergebnisse.
Um die Darstellung wieder in Listenform zu erhalten, klicken Sie auf die Schaltfläche
Anzeige an derselben Stelle.
Standardmäßig erfolgt die Suche nach den eingegebenen Suchbegriffen unabhängig davon, an welcher Position im Zielfeld der gesuchte Begriff auftaucht. Das Vorkommen eines bestimmten Suchbegriffs, z.B. Tisch, führt dabei immer zum Treffer, ganz gleich, ob der Begriff sich am Anfang (Tischleuchte), am Ende (Esstisch) oder in der Mitte (Auftischen) des Zielfeldes befindet. Auch auf Groß- und Kleinschreibung wird dabei keine Rücksicht genommen.
Dieses standardmäßige Suchverhalten kann durch die Verwendung verschiedener Operatoren abgewandelt werden. Folgende Operatoren stehen Ihnen dabei zur Verfügung:
Operatoren
| Operator | Beschreibung | Beispiele |
|---|---|---|
| * | Kann als Operator für Textfelder verwendet werden. Fungiert als Platzhalter für eine beliebige Zeichenkette vor oder nach dem eingegebenen Suchbegriff. Der Platzhalter vor dem Suchbegriff findet alle Feldinhalte, bei denen der Suchbegriff am Ende des Feldes steht. Der Platzhalter nach dem Suchbegriff findet alle Feldinhalte, bei denen der Suchbegriff am Anfang des Feldes steht. | Tisch* findet Feldinhalte wie Tischleuchte oder Tischtuch; *tisch findet Feldinhalte wie Nachtisch oder fantastisch |
| < | Kann als Operator für Zahlen- und Datumsfelder verwendet werden. Sorgt dafür, dass nur Feldinhalte gefunden werden, deren Zahlen- oder Datumswert kleiner als der gesuchte Wert ist. | <1900 findet 1899, 1898 etc.; <01.01.2018 findet 31.12.2017, 01.04.2017 etc. |
| > | Kann als Operator für Zahlen- und Datumsfelder verwendet werden. Sorgt dafür, dass nur Feldinhalte gefunden werden, deren Zahlen- oder Datumswert größer als der gesuchte Wert ist. | >1900 findet 1901, 1902 etc.; >01.01.2018 findet 2.01.2018, 01.04.2018 etc. |
| ⇐ | Kann als Operator für Zahlen- und Datumsfelder verwendet werden. Sorgt dafür, dass nur Feldinhalte gefunden werden, deren Zahlen- oder Datumswert kleiner oder gleich dem gesuchten Wert ist. | ⇐1900 findet 1900 aber auch 1899, 1898 etc.; ⇐01.01.2018 findet 01.01.2018, aber auch 31.12.2017, 01.04.2017 etc. |
| >= | Kann als Operator für Zahlen- und Datumsfelder verwendet werden. Sorgt dafür, dass nur Feldinhalte gefunden werden, deren Zahlen- oder Datumswert größer oder gleich dem gesuchten Wert ist. | >=1900 findet 1900, aber auch 1901, 1902etc.; >= 01.01.2018 findet 01.01.2018, aber auch 02.01.2018, 01.04.2018 etc. |
| = | Kann als Operator für Textfelder verwendet werden. Dieser Operator sorgt dafür, dass nur Feldinhalte gefunden werden, deren Inhalt dem Suchbegriff exakt entspricht. Leerzeichen nach dem Operator werden dabei mit ausgewertet. Groß- und Kleinschreibung hingegen wird nicht berücksichtigt. | =Tisch findet nur Tisch, aber nicht Tischgebet oder Praktisch |
| <> | Kann als Operator für Textfelder verwendet werden. Dieser Operator sorgt dafür, dass nur Feldinhalte gefunden werden, in denen der Suchbegriff nicht vorkommt. Groß- und Kleinschreibung wird dabei nicht berücksichtigt. | <> tisch findet Stuhl oder Tasse, aber nicht Tisch oder hektisch |
| ; | Kann als Operator in Textfeldern verwendet werden, um mehrere Suchbegriffe durch ein logisches Oder miteinander zu verknüpfen. Es ist übrigens möglich, mehr als zwei Begriffe auf diese Weise miteinander zu verknüpfen. | Tisch;Tasse findet Untertasse, aber auch aseptisch, Tasse oder aseptische Tasse |
| & | Kann als Operator in Textfeldern verwendet werden, um mehrere Suchbegriffe durch ein logisches Und miteinander zu verknüpfen. Es ist übrigens möglich, mehr als zwei Begriffe auf diese Weise miteinander zu verknüpfen. | Tisch&Tasse findet aseptische Tasse, aber nicht Untertasse |
| Is null | Kann als Operator in Zahlen-, Text- und Datumsfeldern verwendet werden, um alle Datensätze zu finden, bei denen das Zielfeld leer ist. | |
| Is not null | Kann als Operator in Zahlen-, Text- und Datumsfeldern verwendet werden, um alle Datensätze zu finden, bei denen das Zielfeld nicht leer ist. |
Letzte Änderungen
Die Ansicht Letzte Änderungen öffnen Sie, indem Sie auf den entsprechend beschrifteten Bereich rechts neben Suche in der Seitenleiste Navigieren klicken. In dieser Ansicht finden Sie zwei Datumsfelder, deren Werte standardmäßig auf den aktuellen Tag vorbelegt sind. Mit diesen beiden Feldern bestimmen Sie Anfangs- und Endpunkt des Zeitraums, in dem gesucht werden soll. Als Kriterium der Suche dient der Zeitpunkt der letzten Änderung eines Datensatzes.
Mit Klick auf die Schaltfläche Suche starten wird die Suche durchgeführt. Im Anzeigebereich unter der Suchmaske werden alle Datensätze angezeigt, deren letztes Änderungsdatum innerhalb des definierten Suchzeitraums liegt.
Wenn Sie vor dem Ausführen der Suche den Haken
im Kontrollkästchen vor Zeige nur meine Änderungen setzen, dann werden als Suchergebnisse nur solche Datensätze gezeigt, deren letzte Änderung von Ihnen selbst vorgenommen wurde.
Objektgruppen
Die Ansicht Objektgruppen öffnen Sie, indem Sie in der Seitenleiste Navigieren auf den Bereich rechts neben Letzte Änderungen klicken. In dieser Ansicht haben Sie die Möglichkeit, sich die Mitglieder einer Liste von Objekten, die im Modul Objektgruppen angelegt wurde, anzeigen zu lassen.
Wenn Sie in der Ansicht Objektgruppen der Seitenleiste Navigieren eine bestimmte Objektgruppe auswählen möchten, klicken Sie auf den Bereich rechts neben Objektgruppe. Dort ist als Starteinstellung eine blau gestrichelte Linie zu sehen. Nach der Auswahl einer Objektgruppe wird die Datensatz-ID der Objektgruppe angezeigt.
Markieren Sie im erscheinenden Dialogfenster Objektgruppe auswählen die gewünschte Objektgruppe. Setzen Sie optional den Haken
vor Zeige nur meine Objektgruppen, um sicherzustellen, dass nur Objektgruppen zur Auswahl angeboten werden, die von Ihnen selbst angelegt wurden.
Nutzen Sie bei Bedarf außerdem das Feld Filtern, um die angebotene Auswahl der Objektgruppen weiter einzuschränken. Geben Sie dort den Namen (oder nur den Anfang des Namens) einer Objektgruppe ein und klicken Sie anschließend auf die Schaltfläche
Objektgruppen filtern rechts neben dem Feld.
Bestätigen Sie Ihre Auswahl mit OK, um die Mitglieder der markierten Objektgruppe im Anzeigebereich der Ansicht Objektgruppen aufzurufen.
Filter
Die Ansicht Filter öffnen Sie, indem Sie in der Seitenleiste Navigieren auf den Bereich rechts neben Objektgruppen klicken. Sie zeigt Ihnen alle Sammlungsobjekte, die sich im Filter des Moduls Sammlung befinden. Der Filter ist eine Art Zwischenspeicher für Datensätze, der im Verlauf einer Arbeitssitzung manuell gefüllt werden kann. Wie Sie diesen Zwischenspeicher mit von Ihnen gewählten Datensätzen bestücken können, erfahren Sie im Kapitel Mit Suchergebissen arbeiten im Abschnitt Datensätze zum Filter hinzufügen.
Thesaurus
Die Ansicht Thesaurus öffnen Sie, indem Sie in der Seitenleiste Navigieren auf den Bereich rechts neben Filter klicken. Diese Ansicht bietet Ihnen die Möglichkeit, die vorhandenen Sammlungsobjekte entlang der im Modul Sammlung zugeordneten hierarchischen Vokabulare zu durchsuchen.
Alle Vokabulare, die für die Thesaurus-Recherche genutzt werden können, stehen im Auswahlfeld Thesaurus zur Verfügung. Wählen Sie dort den gewünschten Thesaurus über das Aufklappmenü aus. Anschließend wird dieser Thesaurus im Anzeigebereich direkt unterhalb des Auswahlfeldes angezeigt. Direkt zu sehen sind alle Begriffe der obersten Hierarchieebene. Verfügt einer dieser Begriffe über untergeordnete Elemente, sind diese mit einem vorangestellten Plus markiert. Durch Klick auf das Plus kann die nächste Ebene des Thesaurus aufgeklappt werden.
Um nun alle Objekte, die einem bestimmten Thesaurus-Begriff zugeordnet sind, anzuzeigen, markieren Sie den zugehörigen Thesaurus-Zweig. Die damit verknüpften Sammlungsobjekte werden daraufhin im Ergebnisbereich aufgerufen.
Der Anzeigebereich für den Thesaurus kann übrigens nach unten hin erweitert werden. Fahren Sie dazu mit der Maus über den oberen Rand des blauen Begrenzungsbalkens, der sich direkt unter dem Anzeigebereichs für den Thesaurus befindet.
Sobald sich der Mauszeiger an der Nahtstelle zwischen dem Anzeigebereich des Thesaurus und dem blauen Begrenzungsbalken befindet, verwandelt sich der Mauszeiger in ein Doppelpfeil-Symbol. Drücken Sie nun die linke Maustaste und ziehen Sie den Anzeigebereich für den Thesaurus nach unten. Halten Sie dabei die linke Maustaste solange gedrückt, bis die gewünschte Zielposition erreicht ist. Sobald Sie die linke Maustaste loslassen, wird der Anzeigebereich an der Zielposition arretiert.
Im Abschnitt Datensätze suchen wurde gezeigt, wie Sie mit Hilfe der unterschiedlichen Ansichten der Seitenleiste Navigieren nach vorhandenen Sammlungsobjekten suchen können. Die Ergebnisse der dabei durchgeführten Suchen können anschließend genutzt werden, um z.B. einen Datensatz im Modul Sammlung zu bearbeiten oder eine Liste von Sammlungsobjekten zu exportieren. Im Abschnitt Mit Suchergebnissen arbeiten werden die wichtigsten Aktionen am Beispiel des Moduls Sammlung vorgestellt.
Mit Suchergebnissen arbeiten
Im Abschnitt Datensätze suchen wurde gezeigt, wie Sie mit Hilfe der unterschiedlichen Ansichten der Seitenleiste Navigieren nach vorhandenen Sammlungsobjekten suchen können. Die Ergebnisse der dabei durchgeführten Suchen können anschließend genutzt werden, um z.B. einen Datensatz im Modul Sammlung zu bearbeiten oder eine Liste von Sammlungsobjekten zu exportieren. Im Folgenden werden die wichtigsten Aktionen am Beispiel des Modula Sammlung vorgestellt.
Datensatz im Hauptformular aufrufen
Im Hauptformular des Moduls Sammlung kann immer nur ein Datensatz gleichzeitig angezeigt werden. Um einen Sammlungsdatensatz, der im Ergebnisbereich der Seitenleiste Navigieren zu sehen ist, in der Hauptansicht des Moduls Sammlung aufzurufen, klicken Sie bitte auf die entsprechende Zeile in der Ergebnisliste. Der zugehörige Sammlungsdatensatz wird daraufhin im Hauptformular des Moduls Sammlung geöffnet. Dort können Sie diesen mit allen Daten sehen und - entsprechende Rechte vorausgesetzt - auch bearbeiten.
HINWEIS: Falls Sie die Seitenleiste Navigieren nach dem Aufrufen des Datensatzes nicht mehr benötigen, so können Sie diese ausblenden. Klicken Sie dazu auf die Schaltfläche
Bereich ausblenden ganz rechts in der Kopfzeile der Seitenleiste. Um die Seitenleiste später wieder einzublenden, klicken Sie auf
Suchen in der Symbolleiste des Programmfensters.
Mehrere Datensätze auswählen
Standardmäßig kann in allen Ansichten der Seitenleiste Navigieren nur eine Zeile der Ergebnisliste markiert und damit für weitere Aktionen ausgewählt werden. Jeder Klick auf eine Ergebniszeile führt in dieser Standard-Einstellung dazu, dass der zugehörige Datensatz im Hauptformular des Moduls Sammlung geöffnet wird. Dadurch kann im Hauptformular schnell durch eine Liste von Suchergebnissen geblättert werden.
Es gibt allerdings eine Reihe von Aktionen, bei denen die Suchergebnisse nicht vorrangig für die Anzeige im Hauptformular, sondern für andere Aufgaben genutzt werden sollen. Häufig ist es in diesem Zusammenhang wünschenswert oder erforderlich, mehr als einen Datensatz in der Liste der Suchergebnisse auszuwählen, damit eine Aktion gleich für mehrere Datensätze auf einmal ausgeführt werden kann. Dies ist etwa der Fall, wenn eine Druckausgabe in einem bestimmten Format für mehrere Sammlungsobjekte erzeugt werden soll.
Damit Sie in der Liste der Suchergebnisse mehrere Einträge markieren können, klicken Sie auf die Schaltfläche
Mehrfachauswahl aktivieren in der vertikalen Symbolleiste am rechten Rand des Ergebnisbereichs. Die Schaltfläche wechselt daraufhin ihre Farbe und wird grün. Sie haben nun die Möglichkeit, mehrere Zeilen in der Ergebnisliste zu markieren.
Klicken Sie dazu mit der linken Maustaste auf einen Eintrag und anschließend mit gedrückter Strg-Taste auf weitere Einträge, um jeweils einzelne Ergebniszeilen zu Ihrer Auswahl hinzuzufügen. Wenn Sie hingegen einen zusammenhängenden Bereich von Zeilen markieren möchten, dann klicken Sie bitte mit der linken Maustaste auf den ersten Eintrag dieses Bereichs und anschließend mit gedrückter Umschalt-Taste auf den letzten Eintrag des gewünschten Zeilenbereichs.
Wenn Sie alle Zeilen eines bestimmten Suchergebnisses markieren möchten, dann können Sie außerdem die Schaltfläche
Alles auswählen in der vertikalen Symbolleiste am rechten Rand des Ergebnisbereichs nutzen. Sobald Sie auf diese Schalfläche klicken, wird das gesamte Suchergebnis markiert.
Um hingegen eine bestehende Markierung wieder zu entfernen, klicken Sie auf die Schaltfläche
Nichts auswählen in der vertikalen Symbolleiste am rechten Rand des Ergebnisbereichs.
HINWEIS: Bei aktivierter Mehrfachauswahl werden Suchergebnisse, die Sie anklicken, nicht mehr im Hauptformular geöffnet. Bevor Sie wieder einen Eintrag in der Liste Ihrer Suchergebnisse im Hauptformular aufrufen können, müssen Sie zunächst die Mehrfachauswahl der Suchergebnisse deaktivieren. Klicken Sie dazu auf die Schaltfläche
Mehrfachauswahl aktivieren in der vertikalen Symbolleiste am rechten Rand des Ergebnisbereichs. Die Schaltfläche wechselt daraufhin ihre Farbe zurück zu rot.
Datensätze zum Filter hinzufügen
Der Filter ist eine Art Zwischenspeicher für Datensätze, der im Verlauf einer Arbeitssitzung gefüllt werden kann. Dieser Zwischenspeicher kann auf zwei unterschiedlichen Wegen bestückt werden:
- In den Suchansichten Suche, Letzte Änderungen, Objektgruppen und Thesaurus können Sie ein oder mehrere Sammlungsobjekte in den Filter kopieren, indem Sie diese Objekte in der Ergebnisliste markieren und anschließend die Schaltfläche
Zum Filter hinzufügen in der vertikalen Symbolleiste am rechten Rand des Ergebnisbereichs anklicken.
Beim Schließen des Moduls Sammlung wird auch der aktive Filter geleert. Wenn Sie während der laufenden Arbeitssitzung einen Datensatz aus dem Filter löschen möchten, markieren Sie diesen Datensatz in der Ergebnisliste und klicken Sie auf die Schaltfläche
Gewählten Eintrag löschen in der vertikalen Symbolleiste am rechten Rand des Ergebnisbereichs.
Um den Filter während der laufenden Arbeitssitzung vollständig zu leeren, klicken Sie auf die Schaltfläche
Liste leeren in der vertikalen Symbolleiste am rechten Rand des Ergebnisbereichs.
Datensätze zu / aus Objektgruppen hinzufügen / entfernen
Die Seitenleiste Navigieren bietet Ihnen auch die Möglichkeit, neue Einträge zu einer Objektgruppe hinzuzufügen, ohne in das Modul Objektgruppe wechseln zu müssen. Dafür stehen Ihnen in der Seitenleiste Navigieren zwei unterschiedliche Wege zur Verfügung:
- In den Suchansichten Suche, Letzte Änderungen, Filter und Thesaurus können Sie ein oder mehrere Sammlungsobjekte zu einer Objektgruppe hinzufügen, indem Sie diese Objekte in der Ergebnisliste markieren und anschließend die Schaltfläche Zur Objektgruppe hinzufügen in der vertikalen Symbolleiste am rechten Rand des Ergebnisbereichs anklicken. Markieren Sie im erscheinenden Dialogfenster Objektgruppe auswählen die gewünschte Objektgruppe und bestätigen Sie Ihre Auswahl mit OK, um das Objekt zur ausgewählten Objektgruppe hinzuzufügen.
- In der Suchansicht Objektgruppen können Sie ein Sammlungsobjekt zu einer Objektgruppe hinzufügen, indem Sie das gewünschte Objekt im Hauptformular des Sammlungsmoduls aufrufen und anschließend die Schaltfläche Eintrag hinzufügen in der vertikalen Symbolleiste am rechten Rand des Ergebnisbereichs anklicken. Markieren Sie im erscheinenden Dialogfenster Objektgruppe auswählen die gewünschte Objektgruppe und bestätigen Sie Ihre Auswahl mit OK, um das Objekt zur ausgewählten Objektgruppe hinzuzufügen.
Die Suchansicht Objektgruppen bietet Ihnen darüber hinaus auch die Möglichkeit, einen oder mehrere Einträge aus einer dort aufgerufenen Objektgruppe zu entfernen. Markieren Sie dazu die gewünschten Datensätze in der Ergebnisliste und klicken Sie anschließend auf die Schaltfläche
Eintrag löschen in der vertikalen Symbolleiste am rechten Rand des Ergebnisbereichs.
Suchergebnisse drucken
Die Seitenleiste Navigieren bietet Ihnen auch die Möglichkeit, die Ergebnisse Ihrer Suche in unterschiedlichen Formaten auszudrucken. Dabei werden die Daten allerdings nicht direkt von BeeCollect Professional an einen Drucker übertragen. Vielmehr erzeugt BeeCollect Professional eine Druckvorlage in den Dateiformaten von Microsoft Word oder Microsoft Excel, jeweils in der Version ab Microsoft Office 2010. Der eigentliche Ausdruck kann dann, falls gewünscht, aus dem Programm heraus erfolgen, das für die Arbeit mit diesen Dateiformaten auf Ihrem Windows-PC hinterlegt ist.
Um eine Druckvorlage mit den Ergebnissen Ihrer Suche fertigzustellen, markieren Sie in der Ergebnisliste die gewünschten Datensätze und klicken Sie anschließend auf die Schaltfläche
Drucken in der vertikalen Symbolleiste am rechten Rand des Ergebnisbereichs.
Markieren Sie im erscheinenden Dialogfenster Bericht auswählen die gewünschte Berichtsvorlage und bestätigen Sie Ihre Auswahl mit OK. Die gewählte Druckvorlage wird nun fertiggestellt und in der mit der entsprechenden Dateiendung assoziierten Anwendung auf Ihrem Windows-PC geöffnet.
HINWEIS: Alle Berichtsvorlagen, die im Dialogfenster Bericht auswählen zur Verfügung stehen, müssen vorher im Modul Berichte von BeeCollect Professional angelegt worden sein.
Datensatz anlegen
Wenn Sie in einem Modul einen neuen Datensatz anlegen, dann muss in den meisten Modulen dem neuen Datensatz ein bestimmter Daten-Container zugordnet werden. Die Zuweisung eines Daten-Containers dient dazu, die Datensätze eines Moduls zu Gruppen zusammenzufassen. Diese Gruppen können z.B. im Modul Sammlung genutzt werden, um die Aufteilung der Objekte auf unterschiedliche Sammlungsbereiche abzubilden. Sie stellen darüber hinaus ein wichtiges Werkzeug für die Benutzerverwaltung von BeeCollect Professional dar. Dort bieten Sie die Möglichkeit, unterschiedlichen Benutzer*innen unterschiedliche Rechte auf unterschiedliche Datenbereiche zu geben.
Für das Anlegen eines neuen Datensatzes steht in allen Modulen die Schaltfläche
Neue Datensatz hinzufügen in der Symbolleiste des Programmfensters zur Verfügung. Um im Modul Sammlung einen neuen Datensatz anzulegen, gehen Sie folgendermaßen vor:
- Wählen Sie im erscheinenden Dialogfenster Container auswählen den gewünschten Sammlungsbereich aus.
- Bestätigen Sie Ihre Auswahl mit OK.
Im Modul Sammlung werden die Datenfelder und Steuerelemente für die Bearbeitung eines neuen Datensatzes aktiv gesetzt. Sie können nun mit dem Ausfüllen der Datenfelder beginnen. Der neue Datensatz wird übrigens erst in der Datenbank gespeichert, wenn Sie eine Änderung in einem der Datenfelder vornehmen und anschließend den Datensatz speichern.
Datensatz speichern
Um Änderungen, die Sie an einem Datensatz vornehmen, zu speichern, steht Ihnen der Knopf
Änderungen abspeichern in der Symbolleiste des Programmfensters zur Verfügung. Sobald eine Änderung an einem Datensatz vorgenommen wird, wird der Knopf Änderungen abspeichern in der Symbolleiste aktiv gesetzt. Dabei ändert sich die Farbe zu rot und zeigt damit an, dass noch ungespeicherte Änderungen vorliegen. Durch einfaches Anklicken der Schaltfläche
Änderungen abspeichern, werden die neuen Änderungen in der Datenbank hinterlegt. Der Knopf für das Speichern der Änderungen wird dabei wieder auf seinen Ausgangszustand zurückgesetzt.
Falls Sie erreichen möchten, dass die seit dem letzten Speichern vorgenommenen Änderungen nicht gespeichert werden, klicken Sie auf die Schaltfläche
Änderungen verwerfen in der Symbolleiste des Programmfensters.
HINWEIS: Bitte beachten Sie, dass das Programm Änderungen im Hintergrund nicht automatisch speichert. Das Speichern von Änderungen muss immer aktiv bestätigt werden.
Datenfelder bearbeiten
Für die Bearbeitung der Daten stehen Ihnen in allen Modulen diverse Felder zur Verfügung. Diese unterscheiden sich natürlich in Bezug auf die Bedeutung der darin zu erfassenden Inhalte. Die Bedeutung wird durch den sichtbaren Feldnamen angezeigt, der in den administrativen Einstellungen des Programms angepasst werden kann.
Unabhängig von Ihrer Bedeutung in einem konkreten Erfassungskontext lassen sich die Felder aber auch nach Ihren Bedieneigenschaften klassifizieren. Aus dieser Perspektive ergibt sich ein überschaubarer Vorrat an Feldtypen, aus denen sich alle Module von BeeCollect Professional zusammensetzen.
Im Folgenden werden die in BeeCollect Professional vorhandenen Feldtypen vorgestellt.
Textfeld
In diesem Feldtyp kann Text direkt eingegeben werden. Im Modul Sammlung kann ein Textfeld z.B. für die Eingabe eines Werktitels genutzt werden.
Datumsfeld
In diesem Feldtyp können ausschließlich Informationen, die dem vorgegebenen Datumsformat [TT.MM.JJJJ] z.B. 01.01.1999 entsprechen, eingegeben werden. Die Eingabe kann direkt über die Tastatur erfolgen. Sie wird außerdem unterstützt durch die folgenden beiden Steuerelemente:
Indem Sie auf dieses Icon klicken, wählen Sie direkt das heutige Datum aus.
Wenn Sie auf dieses Icon klicken, öffnet sich als Eingabehilfe eine kleine Kalenderblattansicht, in der Sie das gewünschte Datum auswählen und durch einen Klick auf die Schaltfläche OK im Datumsfeld hinterlegen können.
Dieser Feldtyp kommt z.B. zum Einsatz, um das Datum der Inventarisierung eines Sammlungsobjektes anzugeben.
Zahlenfeld
In diesem Feldtyp können ausschließlich Zahlen eines vorgegebenen Werteintervalls eingegeben werden. Im Modul Sammlung kann ein Zahlenfeld z.B. für die Eingabe des Entstehungsjahrs eines Sammlungsobjekts genutzt werden.
Wortlistenfelder
Wortlistenfelder in BeeCollect Professional bieten die Möglichkeit, Text aus einer hinterlegten Liste von Einträgen auszuwählen. Die hinterlegte Wortliste kann dabei sowohl eine flache als auch eine hierarchische Struktur aufweisen. Die Auswahl eines Eintrags bei der Nutzung einer flachen Wortliste erfolgt einfach durch Anklicken des gewünschten Eintrags im Aufklappmenü des Wortlistenfeldes. Bei der Nutzung einer hierarchischen Wortliste (Thesaurus) erfolgt die Auswahl durch das Markieren des gewünschten Eintrags und die anschließende Bestätigung mit OK unten rechts im Aufklappmenü.
Wortlistenfelder in BeeCollect Professional unterscheiden sich darüber hinaus hinsichtlich der Frage, ob die Zuordnung eines Eintrags aus der Wortliste verbindlich oder optional ist. Im ersten Fall akzeptiert das Feld nur solche Einträge, die in der Wortliste enthalten sind. Im zweiten Fall kann das Feld auch für die Eingabe von Freitext genutzt werden. Das Verhalten eines Wortlistenfeldes in Bezug auf diese Programmeigenschaft kann in der Administration von BeeCollect Professional flexibel eingestellt werden.
Komplexes Eingabefeld
Ein komplexes Eingabefeld ist ein Feld, das Informationen aufnimmt und darstellt, deren Eingabe aber nicht direkt in diesem Feld erfolgt. Die Eingabe der angezeigten Informationen erfolgt bei diesem Feldtyp über die Felder eines Dialogfensters. Ein typisches Beispiel für diesen Feldtyp in BeeCollect Professional ist das Feld Inventar Nr. im Modul Sammlung.
Durch Klick auf die Schaltfläche
Inventarnummer bearbeiten rechts neben dem Feld Inventar Nr. öffnet sich ein Dialogfenster, das die Eingabe einer Inventarnummer sowie die Zuordnung zu einem vordefinierten Inventarnummernschema ermöglicht. Nach Bestätigung mit OK wird die im Dialogfenster eingegebene Information im Feld Inventar Nr. angezeigt.
HINWEIS: BeeCollect Professional unterstützt Sie aktiv bei der Zuordnung einer Nummer zu einem vordefinierten Inventarnummernschema. Abhängig von Ihrer Eingabe im Feld Inventar Nr. des Dialogfensters Inventarnummer bearbeiten werden Ihnen nur solche Schemata zur Auswahl angezeigt, die mit dem Aufbau der aktuell eingegebenen Zeichenfolge in diesem Eingabefeld noch kompatibel sind. Die Auswahl der Schemata passt sich dabei während der Eingabe dynamisch an den sich verändernden Feldinhalt an. Die entsprechenden Einstellungen können in der Programmadministration von BeeCollect Professional angepasst werden. Auch neue Schemata können dort bei Bedarf jederzeit ergänzt werden.
Komplexes Listenfeld
Ein komplexes Listenfeld zeichnet sich dadurch aus, dass in diesem Feldtyp mehrere Einträge erfasst und dargestellt werden können. Die Eingabe der Informationen erfolgt dabei über die Felder eines Dialogfensters, das eine strukturierte Erfassung ermöglicht. Ein typisches Beispiel für ein komplexes Listenfeld ist das Feld Maßangaben im Modul Sammlung.
Durch Klick auf die Schaltfläche
Neuen Eintrag hinzufügen rechts neben dem Feld Maßangaben öffnet sich ein Dialogfenster, das eine strukturierte Erfassung unterschiedlicher Maße ermöglicht. Nach Bestätigung mit OK wird der im Dialogfenster eingegebene Maßeintrag im Feld Maßangaben angezeigt. Weitere Maßangaben können mit Hilfe der Schaltfläche
Neuen Eintrag hinzufügen ergänzt werden.
Wenn Sie vorhandene Maßeinträge bearbeiten möchten, können Sie diese durch Doppelklick auf den Eintrag im Feld Maßangaben öffnen oder Sie markieren den Eintrag im Feld Maßangaben und klicken anschließend auf die Schaltfläche
Gewählten Eintrag bearbeiten.
HINWEIS: Die im Dialogfenster Maßangaben bearbeiten verfügbaren Felder für die Eingabe vom Maßzahlen variieren in Abhängigkeit von dem ausgewählten Maßtyp. Die entsprechenden Einstellungen für die verschiedenen Maßtypen können in der Programmadministration von BeeCollect Professional angepasst werden. Auch neue Maßtypen können dort bei Bedarf ergänzt werden.
Wiederholfeld - Text
Ein Wiederholfeld-Text zeichnet sich dadurch aus, dass zu einem sichtbaren Eintrag in einem Feld des Hauptformulars weitere Einträge ergänzt werden können, die nicht im Hauptformular zu sehen sind. Ein typischer Anwendungsfall für ein Wiederholfeld-Text ist ein Feld für die Eingabe eines Titels oder einer Objektbezeichnung im Modul Sammlung. Dort ist häufig die Anforderung, zusätzlich zum Haupteintrag alternative (z.B. fremdsprachige) Titel oder Objektbezeichnungen einzugeben.
Ein Wiederholfeld-Text funktioniert wie ein ganz normales Textfeld, in das Text direkt, z.B. über die Tastatur, eingegeben werden kann. Durch Klick auf die Schaltfläche Wiederholfeldeinträge bearbeiten öffnet sich ein Dialogfenster, das eine strukturierte Erfassung weiterer Informationen ermöglicht. Dort können z.B. anderssprachige Titel eines Sammlungsobjekts ergänzend zum Originaltitel erfasst werden.
Dabei stehen Ihnen folgende Bearbeitungsoptionen zur Verfügung:
Die Bearbeitung der Einträge eines Wiederholfelds erfolgt in einer eigenen Ansicht des Dialogfensters Wiederholfeldeinträge bearbeiten. Dieses öffnet sich, wenn Sie die Schaltfläche
Neuen Eintrag hinzufügen oder
Gewählten Eintrag bearbeiten anklicken.
In dieser Bearbeitungsansicht stehen Ihnen folgende Felder zur Verfügung.
| Feldname | Funktionen |
|---|---|
| Typ | Im diesem Feld können Sie die Art des gewählten Eintrags näher spezifizieren. In einem Wiederholfeld für den Werktitel können Sie hier z.B. angeben, ob es sich um den Originaltitel oder den übersetzten englischen Titel handelt. |
| [Inhalt] | Im Feld [Inhalt] (z.B. Titel/Name) tragen Sie den eigentlichen Inhalt des Wiederholdfeldes ein, z.B. den englischen Titel. Der Name dieses Feldes ist davon abhängig, auf welches Feld im Hauptformular sich das Wiederholfeld bezieht. Trägt das entsprechende Feld im Hauptformular einen anderen Namen, z.B. Signatur, Material/Technik, dann erscheint hier der gleiche Feldname. |
| Details | Dieses Feld steht für ergänzende Hinweise zur Verfügung. |
| Kommentar | Dieses Feld steht für ergänzende Hinweise zur Verfügung. |
| Sortierung | In diesem Feld können Sie eine Zahl eintragen, mit der Sie die Position des Eintrags in der Reihenfolge der anderen Einträge des gleichen Wiederholfelds festlegen. Eine niedrige Zahl bedeutet eine höhere Position in der Liste der Einträge. |
Um die Änderungen in der Bearbeitungsansicht zu speichern, drücken Sie auf die Schaltfläche Speichern. Die Bearbeitungsansicht wird geschlossen und Sie sehen den geänderten Eintrag in der Listenansicht des Dialogfensters Wiederholfeldeinträge bearbeiten.
Nun können Sie im Wiederholfeld weitere Einträge ergänzen oder ändern. Wenn Sie alle vorgenommenen Änderungen abschließend bestätigen möchten, klicken Sie auf OK. Falls Sie umgekehrt die vorgenommenen Bearbeitungen verwerfen möchten, klicken Sie auf Abbrechen.
Die im Wiederholfeld vorgenommenen Ergänzungen sind im zugehörigen Feld des Hauptformulars nicht zu sehen. Sobald im Wiederholfeld Einträge vorhanden sind, wird die Schaltfläche Wiederholfeldeinträge bearbeiten blau hinterlegt
.
Wiederholfeld - Datierung
Ein Wiederholfeld - Datierung zeichnet sich dadurch aus, dass zusätzlich zu einer sichtbaren Datierungsangabe im Hautformular weitere Angaben ergänzt werden können, die nicht im Hauptformular zu sehen sind.
Das Feld Datierung im Hauptformular funktioniert auf den ersten Blick wie ein ganz normales Textfeld, in das Text - einschließlich Zahlen - direkt eingegeben werden kann. Durch Klick auf die Schaltfläche
Datierung bearbeiten öffnet sich das Dialogfenster Erweiterte Datierung bearbeiten, das eine strukturierte Erfassung weiterer Informationen ermöglicht.
Dort stehen Ihnen im Bereich Primäre Datierung folgende Felder zur Verfügung:
| Feldname | Funktionen |
|---|---|
| Datierungstyp | In diesem Feld können Sie das Ereignis, auf das sich die gewählte Datierung bezieht, näher spezifizieren. Hier tragen Sie ein, ob mit einem bestimmten Eintrag im Wiederholfeld Datierung z.B. der Entwurf oder die Herstellung zeitlich bestimmt werden soll. |
| Datierung | In diesem Feld sehen Sie den Eintrag, der im Feld Datierung des Hauptformulars zu sehen ist. Sie können diesen Eintrag hier auch verändern. |
| Datierung: Jahr Von | In den drei Feldern rechts neben Datierung: Jahr Von können Sie den Beginn eines Zeitraums mit Jahr, Monat und Tag angeben. |
| Datierung: Jhar Bis | In den drei Feldern rechts neben Datierung: Jahr Bis können Sie das Ende eines Zeitraums mit Jahr, Monat und Tag angeben. |
| Verifikation | Dieses Feld können Sie nutzen, um auf einen Beleg bzw. eine Quelle für die Datierungsangabe hinzuweisen. |
| Bemerkung | Dieses Feld steht für ergänzende Hinweise zur Verfügung. |
HINWEIS: Die Felder Datierung: Jahr Von und Datierung: Jahr Bis im Bereich Primäre Datierung des Dialogfensters Erweiterte Datierung bearbeiten werden von BeeCollect Professional nach bestimmten Regeln automatisch gefüllt, sobald eine entsprechende Eingabe im Feld Datierung des Hauptformulars vorgenommen wird. Die zugrunde liegenden Regeln können in der Programmadministration flexibel an unterschiedliche Anforderungen angepasst werden.
Zusätzlich zu dem Eintrag im Bereich Primäre Datierung, der sich auf das Feld Datierung im Hauptformular des Moduls Sammlung bezieht, können Sie im Wiederholfeld Erweiterte Datierung bearbeiten weitere Einträge zu anderen Ereignissen hinterlegen. Klicken Sie dazu im Bereich Zusätzliche Datierungen auf die Schaltfläche
Neuen Eintrag hinzufügen. Daraufhin öffnet sich die Bearbeitungsansicht des Bereichs Zusätzliche Datierungen. Dort stehen Ihnen für die weiteren Datierungseinträge die gleichen Felder wie im Bereich Primäre Datierung zur Verfügung. Zusätzlich können Sie am Ende dieses Bereichs unten rechts das Feld Sortierung nutzen. Hier können Sie eine Zahl eintragen, mit der Sie die Position des Eintrags in der Reihenfolge der anderen Einträge des gleichen Wiederholfelds festlegen. Eine niedrige Zahl bedeutet eine höhere Position in der Liste der Einträge. Für die primäre Datierung ist dabei immer schon die Zahl 1 reserviert.
Um Ihre Angaben in der Bearbeitungsansicht des Bereichs Zusätzliche Datierungen zu speichern, klicken Sie bitte auf die Schaltfläche Speichern. Die Bearbeitungsansicht wird geschlossen und Sie sehen den geänderten Eintrag in der Listenansicht des Bereichs Zusätzliche Datierungen. Nun können Sie dort weitere Einträge ergänzen oder ändern. Wenn Sie alle vorgenommenen Änderungen im Wiederholfeld Erweiterte Datierung bearbeiten abschließend bestätigen möchten, dann klicken Sie auf OK. Falls Sie umgekehrt alle vorgenommenen Bearbeitungen verwerfen möchten, so klicken Sie auf Abbrechen.
Die im Wiederholfeld Datierung vorgenommenen Ergänzungen sind im zugehörigen Feld des Hauptformulars nicht zu sehen. Sobald im Wiederholfeld allerdings Einträge vorhanden sind, wird die Schaltfläche Datierung bearbeiten blau hinterlegt
.
Einfaches Referenzfeld
Referenzfelder bieten die Möglichkeit, Verknüpfungen zu Datensätzen in anderen Modulen herzustellen. Ein einfaches Referenzfeld erlaubt dabei die Verknüpfung zu genau einem Datensatz des Zielmoduls. Um in einem Referenzfeld eine Verknüpfung zu einem Datensatz in einem anderen Modul herzustellen, klicken Sie auf die Schaltfläche
Einträge zuordnen.
Dadurch öffnet sich das Dialogfenster Einträge zuordnen. Dort können Sie nach dem gewünschten Datensatz im Zielmodul suchen und diesen anschließend als Referenzeintrag zuordnen. Dafür steht Ihnen im Dialogfenster Einträge zuordnen eine modifizierte Ansicht der modulspezifischen Suche des Zielmoduls zur Verfügung. Auf der linken Seite stehen Ihnen die Suchfelder entsprechend der voreingestellten Suchkonfiguration zur Verfügung.
Mit Klick auf die Schaltfläche Suche starten führen Sie eine Suche entsprechend der in den aktiven Suchfeldern eingegebenen Kriterien durch. Die zugehörigen Treffer werden im Ergebnisbereich auf der rechten Seite angezeigt. Um einen bestimmten Treffer zu verknüpfen, markieren Sie diesen im Ergebnisbereich und klicken Sie anschließend auf die Schaltfläche Zuordnen rechts unter den Suchergebnissen. Anschließend wird das Dialogfenster geschlossen und der zugeordnete Datensatz ist im Referenzfeld zu sehen.
Um eine Verknüpfung in einem Referenzfeld wieder zu entfernen, klicken Sie auf die Schaltfläche
Eintrag löschen rechts neben dem Referenzfeld.
Wenn Sie hingegen einen bestehenden Eintrag ändern möchten, klicken Sie erneut auf die Schaltfläche
Einträge zuordnen und weisen über das Dialogfenster Einträge zuordnen einen neuen Eintrag zu. Der bestehende Eintrag wird dadurch überschrieben.
Komplexes Referenzfeld
Ein komplexes Referenzfeld in BeeCollect Professional bietet die Möglichkeit, mehr als eine Verknüpfung zu Datensätzen in anderen Modulen herzustellen. Zusätzlich erlaubt ein komplexes Referenzfeld, die Eigenschaften der hergestellten Verknüpfungen in einem eigenen Dialogfenster näher zu bestimmen.
Ein typisches Beispiel für ein komplexes Referenzfeld ist das Feld Personen / Organisationen im Modul Sammlung. Hier können Sie Verknüpfungen zwischen einem Sammlungsobjekt und Einträgen aus dem Modul Personen / Organisationen herstellen, die eine relevante Rolle in der Geschichte des Objektes spielen.
Um im Feld Personen / Organisationen Einträge aus dem Modul Personen / Organisationen zu verknüpfen, klicken Sie auf die Schaltfläche
Neuen Eintrag hinzufügen rechts neben dem Feld. Dadurch öffnet sich das Dialogfenster Verknüpfung mit Person / Organisation.
Dort stehen Ihnen folgende Felder zur Verfügung:
Um Ihre Angaben im Dialogfenster Verknüpfung mit Person / Organisation zu bestätigen, klicken Sie bitte auf die Schaltfläche OK. Das Dialogfenster wird geschlossen und Sie sehen den Eintrag im Feld Personen / Organisationen. Nun können Sie dort weitere Einträge ergänzen.
Wenn Sie eine bereits vorgenommene Zuschreibung bearbeiten möchten, dann markieren Sie den zugehörigen Eintrag im Feld Personen / Organisationen und klicken auf die Schaltfläche
Gewählten Eintrag bearbeiten.
Um einen vorhandenen Eintrag im Feld Personen / Organisationen zu löschen, klicken Sie auf die Schaltfläche
Gewählten Eintrag löschen.
HINWEIS: Bitte beachten Sie, dass bei jedem Sammlungsobjekt mindestens ein Eintrag im Feld Personen / Organisationen erforderlich ist. Deshalb kann der letzte vorhandene Eintrag in diesem Feld nicht gelöscht, sondern nur geändert werden. Falls keine explizite Zuschreibung zu einem Eintrag vorgenommen werden soll / kann, steht im Modul Personen / Organisationen der Platzhalter Kein Eintrag zur Verfügung.
Datensatz löschen
Damit Sie in BeeCollect Professional einen Datensatz aus einem Modul löschen können, muss dieser Datensatz im Hauptformular dieses Moduls geladen sein. Rufen Sie dazu, falls erforderlich, den zu löschenden Datensatz über die Seitenleiste Navigieren auf. Um den aufgerufenen Datensatz zu löschen, klicken Sie auf die Schaltfläche
Aktuellen Datensatz löschen. Bestätigen Sie im erscheinenden Hinweisfenster die Frage Objekt löschen? mit Ja, falls Sie das Objekt löschen möchten. Klicken Sie auf Nein, falls Sie die Löschaktion abbrechen möchten.
Datensatz drucken
Neben der Möglichkeit, Datensätze aus den Suchergebnissen über die Seitenleiste Navigieren auszudrucken, besteht außerdem die Möglichkeit, den im Hauptformular aktull geöffneten Datensatz auszudrucken. Für die Erstellung eines entsprechenden Ausdrucks gelten die gleichen Rahmenbedingungen wie beim Druck der Suchergebnisse.
BeeCollect Professional überträgt die Daten nicht direkt an einen Drucker. Vielmehr erzeugt BeeCollect Professional eine Druckvorlage in den Dateiformaten von Microsoft Word oder Microsoft Excel, jeweils in der Version ab Microsoft Office 2010. Der eigentliche Ausdruck kann dann, falls gewünscht, aus dem Programm heraus erfolgen, das für die Arbeit mit diesen Dateiformaten auf Ihrem Windows-PC hinterlegt ist.
Um eine Druckvorlage mit den Daten des aktuell aufgerufenen Datensatzes fertigzustellen, klicken Sie auf die Schaltfläche Drucken in der Symbolleiste des Programmfensters. Markieren Sie im erscheinenden Dialogfenster Bericht auswählen die gewünschte Berichtsvorlage und bestätigen Sie Ihre Auswahl mit OK. Die gewählte Druckvorlage wird nun fertiggestellt und in der mit der entsprechenden Dateiendung assoziierten Anwendung auf Ihrem Windows-PC geöffnet.
HINWEIS: Alle Berichtsvorlagen, die im Dialogfenster Bericht auswählen zur Verfügung stehen, müssen vorher im Modul Berichte angelegt werden.
Datensatz kopieren
Neben der Möglichkeit, Datensätze von Grund auf neu anzulegen, bieten viele Module die Option, vorhandene Datensätze zu kopieren. Damit ein bestehender Datensatz kopiert werden kann, muss dieser zuvor im Hauptformular des zugehörigen Moduls aufgerufen werden. Für das Kopieren des aktuell geöffneten Datensatzes steht Ihnen in der Symbolleiste des Programmfensters die Schaltfläche
Aktuellen Datensatz kopieren zur Verfügung.
Wenn Sie auf die Schaltfläche
Aktuellen Datensatz kopieren klicken, unterscheidet sich der weitere Verlauf des Kopiervorgangs je nach dem Modul, in dem Sie sich befinden. In den meisten Modulen wird eine Kopie des Datensatzes direkt angelegt und im Hauptformular aufgerufen, sodass Sie die Kopie dort weiterbearbeiten können.
Im Modul Sammlung (und in einigen anderen Modulen) öffnet sich zunächst ein Dialogfenster, in dem Sie die Datenbereiche, die kopiert werden sollen, noch genauer festlegen können.
Ein Medium anlegen
In den meisten Modulen von BeeCollect Professional haben Sie die Möglichkeit, Medien direkt einzubinden.
Nachfolgend werden Ihnen die wichtigsten Felder und Funktionen für das Einfügung von Medien innerhalb eines Moduls am Beispiel des Moduls Sammlung beschrieben.
Das Icon
für das Register Medien finden Sie in der blauen Leiste unterhalb des Formularbereichs.
Im Register Medien können Sie über die Schaltfläche
Neuen Eintrag hinzufügen ein neues Medium anlegen.
Nachdem Sie Ihre Auswahl mit Ja bestätigt haben, öffnet Sich ein Bearbeitungsfenster, indem Sie Angaben zum aktuellen Medium hinzufügen und bearbeiten können.
Registerbereich verwenden
In der grauen Leiste unterhalb des Registerbereichs des Hauptformulars befinden sich verschiedene Register zum Bearbeiten von Medien. Die unterschiedlichen Register können über Text-Tabs und Icons aufgerufen werden.
Hier stehen Ihnen folgende Bereiche zur Verfügung:
| Name | Funktionen |
|---|---|
| Grunddaten | Im Register Grunddaten können Sie Informationen zum Medium hinzufügen und bearbeiten. Welche Felder und Funktionen Ihnen dafür zur Verfügung stehen, können Sie im Abschnitt Grunddaten bearbeiten nachlesen. |
| Details | Im Register Details können Sie ergänzende Informationen zum aktuellen Medium hinterlegen. |
| Zusatzdaten | Im Register Zusatzdaten stehen Ihnen weitere Eingabefelder, abhängig von dem gewählten Medium-Typ, zur Verfügung. Die Feldbelegung der Register kann im administrativen Bereich von BeeCollect Professional individuell definiert werden. |
| | Über die Schaltfläche |
| | Über die Schaltfläche |
| | Im Register Rechte können Sie detaillierte Angaben zu den mit dem aktuellen Medium verbundenen Rechten machen. Welche Felder und Funktionen Ihnen dafür zur Verfügung stehen, können Sie im Abschnitt Rechte nutzen nachlesen. |
| | Über die Schaltfläche |
| | Über die Schaltfläche |
| | Über die Schaltfläche |
| | Über die Schaltfläche |
| | Über die Schaltfläche |
| | Mit Klick auf die Schaltfläche |
Grunddaten bearbeiten
Im Register Grunddaten können Sie allgemeine Informationen zum Medium hinzufügen und bearbeiten.
Hier stehen Ihnen folgende Felder und Funktionen zur Verfügung:
HINWEIS: Die folgende Übersicht orientiert sich an der Demoversion von BeeCollect Professional und kann hinsichtlich der Feldbezeichnung, -anzahl und -funktion von Ihrer genutzten Version abweichen. Anpassungen an der Feldbelegung eines Moduls können grundsätzlich im administrativen Bereich von BeeCollect Professional vorgenommen werden.
| Feldname | Funktionen |
|---|---|
| Typ | In diesem Feld definieren Sie, um welche Art von Medium es sich handelt. Über die Schaltfläche |
| Pfad / Adresse | Über die Schaltfläche |
| Titel | In diesem Feld können Sie den Titel des Mediums direkt eingeben. |
| Untertyp | In diesem Feld können Sie den Typ des aktuellen Mediums spezifizieren. Beim Typ Bild können Sie über die Schaltfläche |
| Quelle | In diesem Feld können Sie die Quelle des Mediums angeben. |
| Nr. (Medium) | In diesem Feld können Sie z.B. die Vervielfältigungsnummer, Referenznummer oder Auflage des aktuellen Mediums angeben. |
| Person / Organisation | In diesem Feld können Sie über die Schaltfläche |
| Adresse | In diesem Feld können Sie über die Schaltfläche |
| Kommentar (Medium) | Das Feld Kommentar steht für ergänzende Hinweise zur Verfügung. |
Das Register Rechte nutzen
Im Register Rechte können Sie die mit dem aktuellen Medium verbundenen Rechtssachverhalte hinterlegen.
Über die Schaltfläche
Neuen Eintrag hinzufügen rechts neben dem Feld gelangen Sie zu einem Dialogfenster, indem Sie Angaben zu den Rechtssachverhalten machen können.
Folgende Felder und Funktionen stehen Ihnen hier zur Verfügung:
HINWEIS: Die folgende Übersicht orientiert sich an der Demoversion von BeeCollect Professional und kann hinsichtlich der Feldbezeichnung, -anzahl und -funktion von Ihrer genutzten Version abweichen. Anpassungen an der Feldbelegung eines Moduls können grundsätzlich im administrativen Bereich von BeeCollect Professional vorgenommen werden.
| Feldname | Funktionen |
|---|---|
| Art | In diesem Feld definieren Sie, um welche Art von Recht es sich handelt. Über die Schaltfläche |
| Inhaber | In diesem Textfeld können Sie den Namen der Rechteinhaberin oder des Rechteinhabers angeben. |
| Adressbezug | In diesem Feld können Sie die im Modul Adressen hinterlegten Adressdaten der Rechteinhaberin oder des Rechteinhabers zuordnen. Einen Eintrag aus dem Modul Adressen ordnen Sie über die Schaltfläche |
| Datum von / Datum bis | In diesen Feldern können Sie den Zeitraum der Rechtsdauer direkt eingeben. Zusätzlich zur direkten Texteingabe können Sie die Schaltflächen rechts neben den Textfeldern zur Bestimmung der Rechtsdauer nutzen. Mit Klick auf die Schaltfläche |
| Jahr von / Jahr bis | In diesen Feldern können Sie das Jahr bzw. den Zeitraum der Rechtsdauer direkt eingeben. |
| Umfang | In diesem Feld können Sie den Rechteumfang angeben. |
| Nennung | In diesem Feld können Sie eine Formulierung für den Hinweis auf die Rechteinhaberin bzw. den Rechteinhaber hinterlegen. |
| Bemerkung | Das Feld Bemerkung steht für ergänzende Hinweise zur Verfügung. |
Nachdem Sie Ihre Eingabe mit OK bestätigt haben, schließt sich das Dialogfenster. Sie gelangen nun zu einer Übersicht der Rechte, die für das aktuelle Medium vorhanden sind.
Über die Schaltfläche
Gewählten Eintrag löschen können Sie den aktuell ausgewählten Eintrag aus der Liste entfernen.



























